智能佳机器人知识社区

展开菜单

置顶【开源项目】ToddlerBot:斯坦福开源仿人机器人平台

【开源项目】ToddlerBot:斯坦福开源仿人机器人平台
ToddlerBot: 开源仿人机器人平台——低成本、高灵活性的AI学习与操作专家微信公众号文章链接跳转:https://mp.weixin.qq.com/s/6trQtVq4K8USg1XC-Fl6pAToddlerBot是一个开源的、与机器学习兼容的仿人机器人平台,旨在高效地在模拟环境和现实世界中收集大规模、高质量的训练数据。该平台由斯坦福大学的设计团队开发,具备30个自由度(DoFs),支持多种控制策略,如强化学习、模仿学习等,适用于广泛的研究和应用场景。产品亮点低成本...

置顶ORCA v1 Hand灵巧手使用说明

ORCA v1 Hand灵巧手使用说明
Orca Core 是 ORCA Hand 的核心控制包。它用于抽象硬件,提供校准和张紧脚本,并在关节空间中使用简单的高级控制方法来控制机械手。采购链接开始要开始使用 Orca Core,请按照以下步骤操作:下载代码:git clone https://ghfast.top/https://github.com/orcahand/orca_core.git 1.创建虚拟环境(推荐):python3 -m venv venvsource venv/bin/a...

TB3+X52入门(ROS2)教程-10.导航Gazebo仿真

TB3+X52入门(ROS2)教程-10.导航Gazebo仿真
在使用以下说明之前,请务必阅读导航手册。TurtleBot3 启动启动 TurtleBot3 ManipulationActual或Simulation使用以下命令。Actual [TurtleBot3 SBC]ros2 launch turtlebot3_manipulation_bringup hardware.launch.py或Simulation [远程 PC]ros2 launch turtlebot3_manipulation_gazebo gazebo.lau...

TB3+X52入门(ROS2)教程-11.家庭服务挑战赛

TB3+X52入门(ROS2)教程-11.家庭服务挑战赛
笔记:本说明书已于Ubuntu 22.04和进行测试ROS2 Humble Hawksbill。更多信息,请参阅OpenMANIPULATOR 电子手册和[ROS 2] Turtlebot3 操作主场服务挑战赛场地和物品入门注意:在电脑上安装家庭服务挑战包之前,请务必完成以下说明。TurtleBot3 PC设置TurtleBot3 SBC 设置TB3 和 OpenMANIPULATOR-X软件包先决条件:ROS 2 安装了 Humble 的笔记本电脑或台式电脑。本说明基于 G...

ToddlerBot 2.0 发布了🥳!

ToddlerBot 2.0 发布了🥳!
ToddlerBot 2.0 发布了🥳!现在 Toddy 也能做侧手翻了🤸!自二月份首次发布以来,新增了众多功能;采购地址:https://item.jd.com/10137913865801.html🆕 ToddlerBot 2.0 新特性1. 动态动作能力• Cartwheel(侧手翻): 机器人可以完成杂技般的侧手翻动作。• Crawl(爬行): 能像婴儿一样匍匐前进。• Enhanced Walking(增强行走): 提升了步行的速度和稳定性。2. 沉浸式交互• VR...

WidowX-250s(6DOF)机械臂(Aloha主臂)教程-x.ROS bag录制与播放的应用(ROS2)

WidowX-250s(6DOF)机械臂(Aloha主臂)教程-x.ROS bag录制与播放的应用(ROS2)
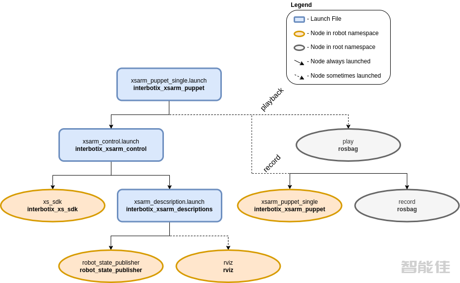
概述假设您希望机械臂执行某些动作来完成特定任务。一种方法是创建一个JointTrajectory ,其中包含特定时间点所需关节位置,然后您可以控制机器人执行这些动作。或者(耗时更少)您可以手动操控机械臂执行特定动作,并将其记录在 ROS bag 文件中。然后,您可以根据需要多次“回放”该 bag 文件,以便稍后在同一机器人上重复这些动作。此“记录/回放”功能由xsarm_puppet_single实现。结构如下所示,interbotix_xsarm_puppet包构建于int...

Crazyflie无人机入门教程-1.Crazyflie 开箱

Crazyflie无人机入门教程-1.Crazyflie 开箱
Crazyflie 包装盒内含以下物品。组装前,请确保所有物品齐全。 包装内容ü 1 x Crazyflie 2.0 或 2.1 控制板(已安装所有组件)ü 5 x 正桨ü 5 x 反桨ü 6 x 电机支架ü 1 x 锂聚合物电池ü 5 x 空心杯直流电机ü 2 x 短扩展连接器插针(1×10,间距 2mm,长度 8 或 9 mm)ü 2 x 长扩展连接器插针(1×10,间距 2mm,长...

Crazyflie无人机入门教程-2.测试

Crazyflie无人机入门教程-2.测试
Crazyflie 在生产时经过了全面的测试,但为了确保在运输/存储过程中没有出现任何问题,您应该在开始组装之前进行测试。使用 USB 电源(电脑或充电器)启动 Crazyflie,并查看以下测试结果。请注意,测试期间务必保持 Crazyflie 稳定,并远离强磁源。自检在开始组装任何东西之前,请将 Crazyflie 连接到 uUSB 电源,进行通电自检。M1 和 M4 LED 指示灯将显示测试结果。如果 M4 LED 指示灯以绿色快速闪烁五次,则表示测试通过。 ...

Hello Robot Stretch 3入门教程-1.Stretch3简介

Hello Robot Stretch 3入门教程-1.Stretch3简介
Hello,Robot!恭喜您拥有新机器人,欢迎加入 Stretch 开发者社区!本指南旨在帮助新用户探索 Stretch 3 机器人的功能和性能。Stretch 简介Strech 3认识你的新机器人!Stretch 是一款移动机械手——它由移动基座、机械臂和工具组成,能够导航并与周围环境交互。Stretch 的设计旨在促进与人以及在人类环境中的交互。其紧凑的占地面积和纤细的机械手在杂乱的现实世界空间中工作时具有独特的优势。轻巧的机身和线性关节使 Stretch 成为一款更加...

Hello Robot Stretch 3入门教程-2.Stretch3准备工作

Hello Robot Stretch 3入门教程-2.Stretch3准备工作
安全如果使用不当,Strech可能会造成伤害。我们建议所有用户在操作机器人前阅读《 Stretch安全指南》 。拆箱如果您需要帮助拆开机器人的包装,请参阅 Stretch 拆箱视频。上电开始之前,请确认已从机器人上移除所有包装材料,并且机器人周围区域没有任何家具或障碍物。要启动机器人,请按下底座上的开关。开关上的 LED 应亮起。机器人可能需要 20-30 秒才能完全启动,此时您应该会听到机器人扬声器中播放Ubuntu 启动音效。 近距离Stretch躯干...

Hello Robot Stretch 3入门教程-3.安全功能:急停和电池指示灯条

Hello Robot Stretch 3入门教程-3.安全功能:急停和电池指示灯条
在我们开始操作 Stretch 之前,有两个功能对于机器人的安全使用非常重要- Runstop 按钮和电池指示灯条。运行停止按钮运行停止按钮位于机器人头部侧面。正常情况下,此按钮会持续亮起白色。按下此按钮可使机器人进入“运行停止”模式;它会中断机器人主要关节的运动,使其停止移动,并使所有这些关节都可以反向驱动。只需轻按此按钮,您会听到哔声,并且按钮会开始闪烁。现在您可以自由移动机器人的手臂、升降装置和轮子了。如果机器人做出不安全的动作,或者您只是想转动机器人或调整其手臂的位置...

Hello Robot Stretch 3入门教程-4.游戏手柄遥控操作

Hello Robot Stretch 3入门教程-4.游戏手柄遥控操作
Stretch 开箱即用。使用随附的游戏手柄控制器来驱动机器人,并快速测试它的一些功能。开始演示:1. 找到 Stretch 附带的游戏手柄控制器。2. 如果您还没有这样做,请打开机器人并等待 20-30 秒。您将听到Ubuntu 启动声音,然后是两声哔声(表示演示正在运行)。笔记:如果您没有听到两声哔声,或者您正在使用其他人使用过的机器人进行本指南的操作,则可能是游戏手柄 teleop 未配置为在机器人启动时启动。请参阅下面的故障排除建议。3. ...